Social media enthusiasts tend to spice up their text posts with emojis, images, audio, or video to attract more attention....
26 June 2024. Doha, Qatar -- The World Innovation Summit for Health (WISH), an initiative of Qatar Foundation, today announces...
An LMU study reveals how Facebook and Instagram deliver political advertising. The algorithms seem to favor the contents of certain...
Vienna, Austria: Studies of mouse models of Fragile X syndrome and Phelan-McDermid syndrome show that treatment with cannabidiol (CBD) and...
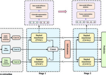
CORVALLIS, Ore. – An Oregon State University doctoral student and researchers at Adobe have created a new, cost-effective training technique...
Young people aged 14 to 20 years are nowadays more satisfied with being single than their counterparts ten years ago....
June 25 2024 - Fewer GP appointments and the COVID lockdown have exacerbated declining continuity of care in English general...
A new study ("Downgraded dreams: Labor market outcomes and mental health in undocumented migration"), conducted by Carlo Devillanova of the Department of Social...
With goals to limit CO2 emissions, many countries have set targets to phase out internal combustion vehicles in favor of...
Embargoed for release until 5:00 p.m. ET on Monday 24 June 2024 Embargoed for release until 5:00 p.m. ET on...
© 2025 Scienmag - Science Magazine
© 2025 Scienmag - Science Magazine